Instance Verification Kit (IVK)
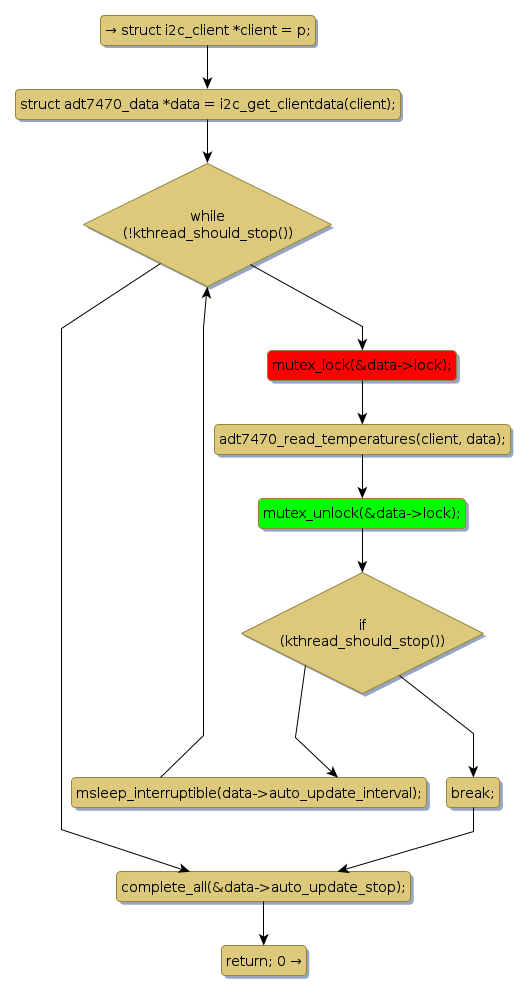
mutex lock @ [9009+24+/linux-3.19-rc1/drivers/hwmon/adt7470.c]
Instance Signature: lock
|
The Matching Pair Graph:
|
|
Function Name
|
Control Flow Graph (CFG)
|
Events Flow Graph (EFG)
|
Source Correspondence
|
|
adt7470_update_thread
|
|
|
[8850+21+/linux-3.19-rc1/drivers/hwmon/adt7470.c]
|